The edges of a hard surface frequently get bumped, scraped and
otherwise beat up. This creates wear and tear, paint tends to flake
off, metal tends to wear down to it's lower layers. Here's a paint
example, notice how the edges of the paint worn off, exposing the metal
underneath...
This is a nice detail to add realism to your textures. Basically, you
create a paint material, you create a metal material, and then you hand
paint a mask to blend between the two, exposing the metal around the
edges of your object. But what if you have over 5000 objects in your
scene? Painting masks by hand is slow and cumbersome, it's cool for 3
or 4 objects, but not for thousands. So this tutorial discusses the
methods for producing details like these procedurally.
What Is A Curvature Map, And How
Do I Apply Wear To It
A curvature map is a map that changes color based on
the curvature of the surface. So if an area is concave (a valley), it
will receive one color, if the area ia flat (the plains) is gets a
second color, and if an area is convex (the tip of a mountain), it gets
a third color.
You can use this map to select areas of your mesh where chipped paint
and wear would occur naturally. Set the convex and concave areas to
black, and flat to white.
Now you want your damage to look random and messy, so you modify the
curvature with a noise.
Then you use this as a mask to blend between a metal material and a
paint material. Black areas will reveal the metal, white areas will
reveal the paint.
Blender Example
Here's a method for doing Curvature Edge Wear in Blender,
in
fact, due to the interactive renderer cycles, it's even easier to
dial than it is in 3dsmax.
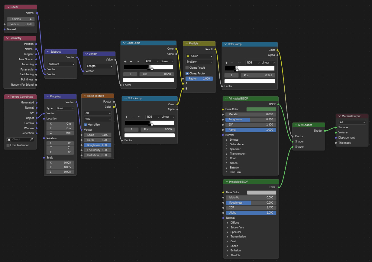
Here's an alternative Blender method that uses a Bevel shading node
instead of pointiness. This method can give better results on objects
that have fewer faces on them. Give it a try.
3dsmax Data Channel
Modifier Example
This is a method for doing edge wear in 3dsmax using the Data Channel
modifier added in 3dsmax 2017.1. Using it,
you can output Curvature to a map, blend noise into the map, and use
that as your mask.
Here's a video showing the process...
If using 3dsmax, this technique IMO is the best technique to use...
Advantages
Your curvature can use Opensubdiv creases, or any other subdiv
technique, since you can place the Data Channel on top of the modifier
stack
You can export the Curvature in all sorts of ways, to a map
channel, to a vertex color map, etc
Disadvantages
Its not a map only, so if you apply the material to a new object,
you also have to copy the modifier to the new object
Requires max 2017.1
Here's a view of the test material in the video in the 3dsmax Slate
Material Editor.
3dsmax Distorted Vertex
Map Example
Another technique is to bake your curvature to a vertex map. In 3dsmax,
you can select any vertex and assign that vertex a color
(most major 3d apps have similar functions). The resulting colors of
all your vertexes are referred to as a vertex map. This can be really
useful, because it lets you paint a map directly in the max viewport.
The only issue is that since each vertex only has 1 color, you need a
lot of vertexes to get small detail. Lets start with 2 cubes...
Notice the geometry I'm using. The first cube has 10 segments going in
each direction. The second cube has extra edges very near the corners
and a meshsmooth applied. To paint the worn areas by hand using vertex
colors, we'd need maybe 4 or 5 times the amount of geometry we see
here, which is way too much geometry to be practical. So instead, our
technique is to produce lower res vertex paint, and then add the
smaller details by warping the low res vertex paint with noise.
Now, we can manually pick the vertex colors, but again, for a huge
number of objects, manually assigning colors is slow, so lets automate
the process. Go to the Soulburn
Scripts Page and download the latest script pack. It contains a
script called curvatureMaker.
When set to cornerEdgeToVertexMap mode, the
curvatureMaker script selects all the
corner edges, and then converts them to a Vertex Map. After running the
script with it's default settings, this is the result we get...
Notice the way the vertex colors blend between each other. In the first
cube, the edge is black, the vertexes closer to the center are white,
so you get a smooth gradient between black and white. The same with the
second cube, except the meshsmooth modifier is blending the vertex
colors even further.
So now we have the
corners baked into a vertex map, but they don't look
much like wear and tear, do they. To do this, we'll distort the vertex
map using the Warp
Texture plugin.. Warp Texture was
written by John Burnett, and what
it does is takes any map and distorts it using another map. In this
case, we place a Vertex Map map in slot1 of the Warp Texture (which
accesses the vertex colors we baked into our mesh), and in slot 2 we
place Noise. Also, while not always necessary, it may be good to check
the "Clamp" checkbox in the Output rollout of the Warp Texture, to
ensure the result is between a value of 0 and 1.
Here's the noise we add...
And here's the rendered result.
It's getting there, but the noise is too undefined, and doesn't hug the
corners as much as we'd like. To do this, we need to clamp both the
noise and the vertex map.
Open the Warp Texture map and click on the Vertex map. Now
click on the map type button on the upper right (which currently says
Vertex). In the maps list choose Output and choose "Keep old map
as
submaterial". Then adjust the output
curve to look something like this...
Then go to the output curve of the noise and do something like this...
Now we render, much better
Note, for the purpose of this tutorial, I adjusted the noise and output
map values on each cube to get a slightly different visual effect. But
in practice, you'll generally want to use a single material applied to
all your objects, since adjusting the maps for each object will take
too long.
There is another way
to distort your Vertex Map with Noise. Its
identical to the technique I describe in my Occlusion
Rust tutorial. Place a
fractal noise in the first slot of a mix map, make the second slot
white, and then in the mix slot place your Vertex Map. Then clamp the
curve inside your mix map in the output area. It gets you almost
identical results to the
Warp Texture method.
Now lets use this
mask to blend between two materials. Create a Blend
material, make the first material look like paint, and make the other
metal (for the example file, I'm making very simple materials, replace
with something much nicer from your own material library). In the mask
slot of the Blend material, place your Warp Texture (or mix map, if you
used the second warping technique).
Here's the
rendered results...
A few disadvantages
of the vertex color technique...
Since this technique is so geometry based, if you need to edit
your geometry, it will greatly affect
the look of your shading effect. So if you expect a lot of geometry
edits after you've run the curvatureMaker script, be aware that
you may have to
remake the vertex maps. And you may need to add some extra geometry
beforehand to make sure you have enough geometry to get the results you
want from the curvatureMaker script.
Also, due to a limitation in the Vertex Color map, you cannot use
this
technique to do bump maps in standard max, only diffuse maps or
displacement maps. If
you really need a bump map, see the tutorial Texture
Baking: Baking Patterns To Use In An Incompatible Render and use
this workflow to bake your vertex map into a series of bitmaps that can
be used as a
bump map. Or, if you have vray, you can use vray's VrayColor2Bump to
convert the warp texture into a bump...
Here's a video
showing me using a vertex wear map on a robot tread...
3dsmax CurveMap Example
Another way to produce similar results is using BoomerLab's
Curvemap. Rather than baking the curvature into a vertex map, or
getting the curvature in a modifier, this
produces the curvature at rendertime as a map. Here's the interface...
As you can see, it will do black at concave and convex edges, flat
areas are white. I turn up Gain and KFactor to get nice sharp edges.
Then you can distort the map by placing your noise into the distortion
slot, or by using a clamped Mix like described above.
Advantages of this technique...
No baking step necessary to write the curve data to the vertex
colors.
Editing your geometry doesn't mess up your vertex map since the
curve data is calculated at rendertime.
Disadvantages of the technique...
Curvemap doesn't work with VrayRT.
Costs $60 for the plugin (although personally I consider this a
must buy).
Here's a video showing me using the Boomer Labs Curvemap on the
robot tread...
3dsmax (vray) Example
Another way to get curvature type effects if you have vray
inside of 3dsmax is using the
VrayDirt map with Invert Normal turned on, or the VrayCurvature map
added in Vray 3.2. However, using these techniques have some major
disadvantages, especially when dealing with objects that have both
large details and tiny details. Watch the view below for more
information on these 2 techniques...
Conclusion
Anyways, hopefully this gives you a number of different
techniques to get some wear and tear on your geometry. Try them all and
see which
works best for you.